Usando vários campos-chave
Duas situações diferentes exigem que você use vários campos-chave comuns para associar ou relacionar tabelas com precisão:
| Use... | Quando... | Exemplo |
|---|---|---|
| Vários campos-chave combinados | Os valores em um único campo-chave comum não são suficientemente exclusivos para associar ou relacionar duas tabelas com precisão. | É necessário usar o campo de ID do fornecedor e de localidade para associar ou relacionar duas tabelas com precisão. |
| Vários campos-chave isolados | Os valores exigidos para associação ou relação de duas tabelas são divididos em dois (ou mais) campos-chave em uma das tabelas que estão sendo associadas ou relacionadas. | Você está associando ou relacionando tabelas por Nome. A tabela primária ou pai contém um único campo Nome. No entanto, os nomes podem ocorrer em um dos dois campos na tabela secundária ou filha. |
Usando vários campos-chave combinados
Se os valores em um campo-chave comum exclusivo não forem suficientemente exclusivos para associar ou relacionar duas tabelas com precisão, será necessário usar vários campos-chave comuns combinados.
Exemplo
Você deseja associar ou relacionar duas tabelas usando ID_fornecedor como um campo-chave comum. No entanto, alguns fornecedores têm várias localidades para o mesmo ID de fornecedor.
Nesse exemplo, o Fornecedor A4538 tem localidades em Vancouver, Richmond e Coquitlam.
Campo-chave único
Se tabelas forem associadas ou relacionadas usando somente ID_fornecedor, registros de tabela secundária (ou filha) com qualquer item que não seja a primeira localidade listada não são incluídos na tabela associada (considerando uma associação de muitos para um) nem na tabela relacionada, e as localidades serão correspondidas de forma errada entre as tabelas.
Vários campos-chave combinados
Para capturar todas as localidades do fornecedor e garantir a correspondência adequada da localidade, é necessário usar ID_fornecedor e os campos de Localidade como campos-chave em ambas as tabelas. Quando combinados, os valores de cada campo formam um valor exclusivo único que pode ser usado para corresponder registros com segurança entre as duas tabelas.
Especificar vários campos-chave combinados ao associar tabelas
Ao associar tabelas, você pode usar qualquer um dos métodos a seguir para especificar vários campos-chave combinados:
- Selecionar mais de um campo-chave na caixa de diálogo Associar.
- Em cada tabela, crie um campo calculado que concatena (aglutina) dois ou mais campos-chave e associe as tabelas usando os campos calculados. Para obter mais informações, consulte Concatenar campos-chave.
Selecionar mais de um campo-chave na caixa de diálogo Associar.
Quando você seleciona mais de um campo-chave para cada tabela na caixa de diálogo Associar, as seguintes condições se aplicam:
| Estrutura de dados | As exigências de estrutura e formato de dados aplicadas ao usar um campo-chave também se aplicam aos campos-chave correspondentes em cada tabela ao usar vários campos-chave. Para obter mais informações, consulte Exigências de estrutura e de formato de dados. |
| Tipo de dados | Em uma tabela, os vários campos-chave podem ter diferentes tipos de dados, se necessário. Por exemplo, nome, sobrenome e data de nascimento. |
| Critério de ordenação | Selecionar mais de um campo-chave cria um critério de ordenação aninhado na tabela de saída, considerando que a tabela primária foi Pré-ordenada ao realizar a associação. A ordem que os campos-chave são selecionados determina a prioridade do critério de ordenação aninhado. |
Especificar vários campos-chave combinados ao relacionar tabelas
Ao relacionar tabelas, você pode usar qualquer um dos métodos a seguir para especificar vários campos-chave combinados:
- Em cada tabela, crie um campo calculado que concatena (aglutina) dois ou mais campos-chave e relacione as tabelas usando os campos calculados. Para obter mais informações, consulte Concatenar campos-chave.
- Em cada tabela, defina um novo campo, longo o suficiente para incluir os dados nos vários campos-chave, e relacione as tabelas usando o novo campo. Para obter mais informações, consulte Definir um campo físico.
Nota
Diferentemente da associação, ao relacionar tabelas, é possível selecionar somente um campo-chave por par de tabelas. Assim, é necessário utilizar um dos métodos acima para usar vários campos-chave combinados.
Definir um novo campo para abranger dados em vários campos-chave
Quando você define um novo campo para abranger dados em vários campos-chave, as seguintes condições se aplicam:
| Estrutura de dados | As exigências de estrutura e formato de dados aplicadas ao usar um campo-chave também se aplicam aos campos recém-criados que abrangem vários campos-chave. Para obter mais informações, consulte Exigências de estrutura e de formato de dados. |
| Adjacência de campo | Esse método só funciona se os vários campos-chave forem adjacentes em cada tabela. Campos podem ficar adjacentes por meio da extração por campo para uma nova tabela e da seleção dos campos para extração na ordem exigida. |
| Tipo de dados |
Novos campos que incluem vários campos-chave podem ter qualquer tipo de dados suportado pelos dados de origem. Se vários campos-chave tiverem tipos de dados diferentes, você poderá criar o novo campo incluindo-o como um campo de caractere, pois ele só está sendo usado por razões de relacionamento de tabelas. |
Usar vários campos-chave isolados
Se os valores exigidos para a associação ou o relacionamento preciso de duas tabelas estão contidos em dois (ou mais) campos-chave em uma das tabelas que estão sendo associadas ou relacionadas, é necessário usar esses vários campos-chave isoladamente.
Para cada um dos vários campos-chave, você realiza uma operação de associação separada ou forma uma associação relacional separada em um processo que produz um resultado final unificado com um conjunto de dados completo.
Se as tabelas forem associadas ou relacionadas usando somente um dos campos-chave em tabelas com vários campos-chave, os dados resultantes estarão incompletos.
Exemplo 1: dois campos-chave na tabela secundária ou filha
Você deseja usar nomes para associar ou relacionar duas tabelas. A tabela primária ou pai contém o campo Nome. No entanto, a tabela secundária ou filha contém dois nomes de campo diferentes: Nome_1 e Nome_2. Os nomes correspondentes da tabela secundária ou filha podem aparecer em um dos dois campos de nome.
Associar tabelas
Para capturar todas as correspondências possíveis entre nomes, você precisa executar duas associações sucessivas, com cada associação usando somente um dos campos-chave na tabela secundária. A tabela de saída da primeira associação é usada como tabela primária para a segunda associação.
Em cada associação, é necessário selecionar o tipo de associação que inclui registros primários correspondentes e não correspondentes (ou seja, todos os registros primários) para que os registros primários não correspondentes não sejam perdidos em qualquer momento do processo.
Nota
As figuras a seguir ilustram somente os campos-chave nas tabelas que estão sendo associadas. Normalmente, tabelas também incluem outros dados nos campos que não são chave.
Relacionar tabelas
Para capturar todas as correspondências possíveis entre nomes, é preciso acrescentar uma instância adicional da tabela filha para a relação adicional entre o campo-chave pai e o segundo campo-chave filho.
Instâncias adicionais da tabela filha são adicionadas clicando no botão Adicionar tabela na caixa de diálogo Relacionamento e selecionando a tabela adequada.
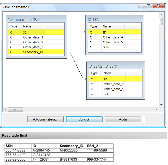
Exemplo 2: dois campos-chave na tabela primária ou pai
Você deseja usar um número de ID de declarante para associar ou relacionar duas tabelas. A tabela primária ou pai contém informações de restituição de imposto e a tabela secundária ou filha mapeia o número de ID do declarante a números de CPF.
A tabela primária (ou pai) contém o campo ID com números de ID dos declarantes principais e o campo ID_secundário com números de ID para os declarantes secundários (cônjuges), quando aplicável. A tabela secundária (ou filha) contém um campo de ID com números de ID para todos. Você deseja produzir dados associados ou relacionados que associam números de CPF a declarantes principais e secundários de impostos.
Associar tabelas
Para associar números de CPF a declarantes principais e secundários, você precisa executar duas associações sucessivas, com cada associação usando somente um dos campos-chave na tabela primária. A tabela de saída da primeira associação é usada como tabela primária para a segunda associação.
Em cada associação, é necessário selecionar o tipo de associação que inclui registros primários correspondentes e não correspondentes (ou seja, todos os registros primários) para que os registros primários não correspondentes não sejam perdidos em qualquer momento do processo.
Nota
As figuras a seguir ilustram somente os campos-chave nas tabelas que estão sendo associadas. Normalmente, tabelas também incluem outros dados nos campos que não são chave.
Relacionar tabelas
Para associar números de CPF a declarantes principais e secundários, é preciso acrescentar uma instância adicional da tabela filha para a relação entre o segundo campo-chave pai e o campo-chave filho.
Instâncias adicionais da tabela filha são adicionadas clicando no botão Adicionar tabela na caixa de diálogo Relacionamento e selecionando a tabela adequada.